Teaching and Learning Domain - Model Diagrams
This section contains reference information for the Teaching and Learning domain model.
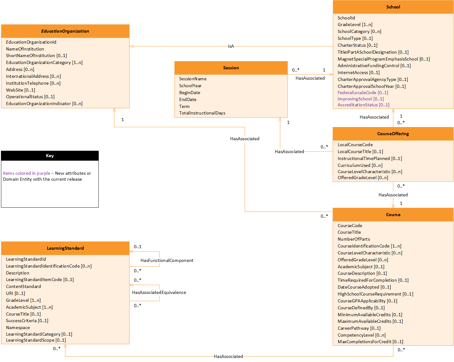
Teaching and Learning UML Model Diagram​

Teaching and Learning Domain (click to enlarge)
Course Catalog Subdomain​
The model is based upon multiple levels of definition, as follows:
- The CourseOffering entity represents a course that is offered by a school during a session. The CourseOffering entity will have a LocalCourseCode element and may have a LocalCourseTitle element.
- A school will have one or more sections for each CourseOffering entity. Students are enrolled in specific sections. Each Section entity will have one or more assigned staff, will typically meet in a specific location in the school, and will be assigned a ClassPeriod entity for the session. Since early learning instruction is based on programs, students are enrolled by association to the Program and Staff entities as well.
Teaching and Learning, Course Catalog Model UML Diagram​

Teaching and Learning - Course Catalog Subdomain (click to enlarge)
Sections and Programs Subdomain​
A school will have one or more Sections for each CourseOffering. Students are enrolled in specific Sections. Each Section will have one or more assigned Staff, will typically meet in a specific location in the school, and be assigned a ClassPeriod for the Session.
Teaching and Learning, Sections and Programs Model UML Diagram​

Teaching and Learning - Sections and Programs Subdomain (click to enlarge)